R 소개 및 R studio 설치
- R
- 2022. 3. 28.
블로그 운영하는 동안 파이썬에 대한 글을 썼습니다. 특히, 데이터분석이 주테마다보니 Pandas에 대한 내용을 많이 포스팅했습니다.
이제는 R과 병행하는것도 괜찮겠다 싶어서 R을 좀 시작해볼까 합니다.
파이썬과는 큰 차이는 없지만 아무래도 R이 통계적 기법과 머신러닝에 한해서는 파이썬보다는 가볍게 유명한 기법을 간단히 연습해볼 수 있어서 좋은 것 같습니다.
R 소개
R은 1993년 뉴질랜드 오클랜드 대학교 통계학과 교수들이 개발한 오픈소스 분석용 프로그래밍 언어입니다. 통계에 초점을 맞춘 언어이기 때문에 통계기법이나 머신러닝과 딥러닝, 인공지능에 대한 패키지가 잘 되어 있어 데이터분석에 특화된 언어라고 할 수 있습니다.
최근 파이썬이 급부상하고 있지만 아직까지는 학계의 논문은 R을 이용해 실험을 하고 있기 때문에 최신 알고리즘이나 방법론의 업데이트가 계속 되고 있습니다. 물론 단점도 존재하는데 대용량 메모리 처리가 어렵고 보안 문제가 발생할 수 있습니다.
R의 주요 특징은 다음과 같습니다.
- 객체지향 언어
- 고속메모리 처리
- 다양한 자료구조
- 최신 패키지 제공
- 시각화
r과 rstudio 설치전에 주의할점 하나만 알려드리면 r은 한글을 전혀 못 알아먹습니다.
그래서 윈도우 계정 이름이 한글이면 충돌이 계속해서 일어날 수 있으니
계정 이름을 영어로 변경한 후 설치 진행을 해주시기 바랍니다.
R 설치
r 설치 방법입니다.
제 운영체제는 윈도우라서 윈도우 기준으로 적어놓겠습니다.
1. r 공식홈페이지로 들어갑니다.
r 공식홈페이지 : https://www.r-project.org/
R: The R Project for Statistical Computing
www.r-project.org
2. Download -> CRAN 클릭합니다.

3. 찾기 기능으로 Korea를 검색합니다.
첫번째 링크를 누릅니다.
다른 링크들은 특성 알고리즘이나 방법론을 개선한 특화된 R에 대한 링크입니다.
더욱 전문가가 된다면 쓸 수도 있겠네요^^

4. 운영체제에 맞게 클릭합니다.

5. base를 클릭합니다.

6. Download R x.x.x for windows를 클릭해 설치파일을 받습니다.

7. 다운 받은 설치파일을 실행시켜 설치를 진행합니다.
특별한 건 없습니다.
계속 다음을 눌러줍니다.
바탕화면 바로가기를 만드실 분은 7번째 사진처럼 화면이 나오면 체크를 하시면 됩니다.

8. 설치가 완료되었다면 그림과 같은 프로그램이 생깁니다.

실행을 해보면 다음과 같이 나옵니다.

R studio 설치
이번엔 R sutdio를 설치하겠습니다.
R studio는 r 작업을 보다 편하게 해줄 수 있는 편집기입니다.
r을 다룰려면 윈도우나 mac은 반드시 필요하니 꼭 설치를 해주시길 바랍니다.
1. R studio 공식 홈페이지로 갑니다.
R studio 공식 홈페이지 : https://www.rstudio.com/
RStudio | Open source & professional software for data science teams
RStudio provides open source and enterprise-ready professional software for data science.
www.rstudio.com
2. PRODUCT -> R studio를 클릭합니다.
참고로 화면이 작으면 햄버거 버튼을 누르면 메뉴창이 나옵니다.

3. R desktop을 클릭합니다.

4. DOWNLOAD RSTUDIO DESKTOP을 클릭합니다.

5. RStudio Desktop Free 를 다운로드 합니다.
RStudio Server는 웹 사용하여 Rstudio에 접근 허용하는 방식으로 동작합니다. 전문적인 용도로 리눅스에서 주로 사용합니다. GPU을 사용할 수 없는 경우 RStudio Server를 이용할 수도 있습니다.

6. 창이 바뀌면 DOWNLOAD RSTUDIO FOR WINDOWS를 클릭해 설치파일을 받습니다.

7. 설치파일을 실행해 설치를 시작합니다.
설치 중 희한한 건 바탕화면에 바로가기 하지 말라는 체크박스가 있습니다.
무심코 다음을 누르면 바탕화면에 바로가기가 생기게 됩니다.
저는 바탕화면에 바로가기 생기는게 좋아서 다음을 계속 눌렀습니다.

8. R Studio를 클릭해 실행합니다.
첫 실행시 팝업이 뜨는데 yes를 눌러주시면 됩니다.
충돌시 보고서를 보낼지 여부를 물어보는 내용입니다.
print('hello world')를 치고 ctrl+enter를 눌러서 잘 구동되는지 확인합니다.
R은 한글을 전혀 읽지 못합니다. 혹시 one drive를 쓰는 경우 초기폴더가 one drive/문서 로 설정이 되어 있을 수 있습니다. 그러면 명령 이행이 안됩니다.

이런 경우 terminal에서 한글이 없는 디렉토리로 옮겨줍니다.
디폴트 폴더를 바꿀 수 있는데 초기설정 다루는 부분에서 다루겠습니다.

명령이행이 되면 아래와 같이 hello world가 나옵니다.

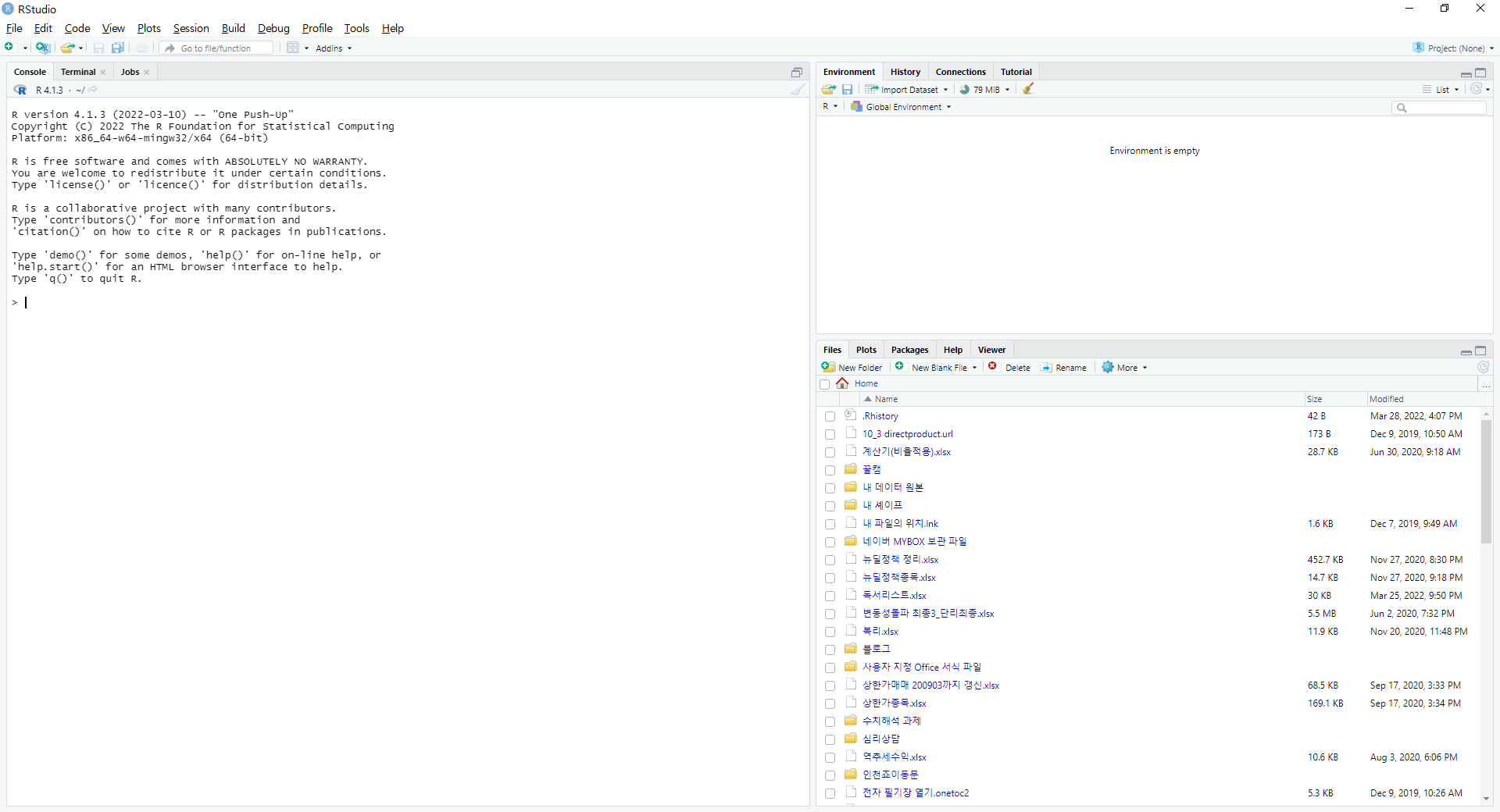
R studio 시작, 구성
R studio를 켜면 다음과 같이 3가지 창으로 뜹니다.
Console, Environment, 기타 창인데 Console은 R언어를 직접 입력하고 출력해주는 창입니다.
Environment 창은 변수 인자값이나 history 탭을 이용해 코드 기록 log를 모아두는 곳으로 어떻게 코드진행을 했는지 볼 수 있습니다.
기타 창은 5가지 탭이 있는데 모두 유용하게 쓸 수 있습니다.
- File : 파일 탐색기
- Plots : 데이터분석 결과를 그래프로 출력할 때 Plots을 통해 확인할 수 있음.
- Packages: R에 제공되는 패키지를 추가, 업데이트를 할 수 있음.
- Help : R에 쓰이는 함수에 대한 메뉴얼,도움말 제공
- Viewer : 데이터분석 결과를 확인할 수 있음

마치며
이것으로 R 설치에 대한 포스팅을 마치도록 하겠습니다.
원래 R studio 초기설정을 같이 포스팅했었는데 해당페이지의 로딩시간이 느려져서 포스팅을 따로했습니다.
관련 포스팅
'R' 카테고리의 다른 글
| rstudio 패키지 설치 및 관리(googledrive 연동) (0) | 2022.04.13 |
|---|---|
| R studio github 연동 (0) | 2022.04.09 |
| Rstudio 파일관리(스크립트,프로젝트) (0) | 2022.04.07 |
| R studio 초기설정 (0) | 2022.04.02 |
| 우분투에서 R, R studio 설치 (0) | 2022.03.29 |